Transfomer理解笔记
目录
Transfomer(Attention is all you need)
- 序列转入模型:给出一个序列,生成另外一个序列。(机器翻译)CNN、RNN、encoder and a decoder

- 亮点:仅仅依赖于注意力机制,没有RNN或者CNN

- RNN
- 缺点
- 运算中无法并行,计算$h_{t}$需要$h_{t-1}$的信息
- 序列太长,会丢失早期的时序信息
- 缺点
1. encoder-decoder
- encoder:将输入转变为机器能够理解的向量。$X=(x _1,…,x _n)$转变为$Z=(z _1,…,z _n)$
- LayerNorm(x + Sublayer(x))
- batchNorm:假设输入为二维矩阵(batch,feature),每次将每一列(特征)的数据变为均值为0、方差为1(向量减去其均值然后除以方差)
- LayerNorm:假设输入为二维矩阵(batch,feature),每次将每一行(样本)的数据变为均值为0、方差为1(向量减去其均值然后除以方差)
- Sublayer:Muti-head Attention - Feed Forward
- LayerNorm(x + Sublayer(x))
- decoder:由$Z=(z _1,…,z _n)$得到$Y=(y _1,…,y _m)$
- 区别:在decoder中,字是一个一个生成的,称为自回归(过去时刻的输出作为当前时刻的输入)
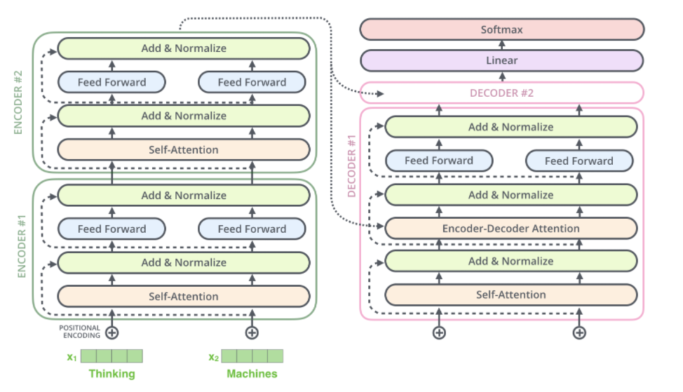
2. encoder-decoder图示
-
文本向量化
将每个单词都嵌入到512维的向量中

-
编码器
编码器接受上面的向量列表作为输入,首先通过自注意力层,然后进行残差连接和LayerNorm,最后通过前馈神经网络层。编码器的输出作为下一个编码器的输入,嵌套n个编码器。

动图演示:

-
解码器

3. 技术细节描述
3.1 Self-attention计算流程


-
生成计算向量矩阵
- 根据每个字嵌入向量构建三个向量矩阵,分别为Q、K、V,嵌入字向量的维度为512维,因此Q,K,V的维度为(512/num_head)
-
计算自注意力分数(以单词“Thinking”为例)
-
自注意力分数决定了在某个位置对单词进行编码时,将多少注意力放在输入句子的其他部分上
-
计算Q和K的内积(内积的值越大,向量之间的相似度越高),q和每个k做内积

-
除以$\sqrt{d _{k}}$ (向量的长度),用softmax函数得到每个k对应的权重(非负,加起来和为1),value乘以权重得到最后的输出
-
3.2 Self-attention矩阵运算
- 第一步,计算Q、K、V矩阵

-
第二步,批量计算自注意力值

3.3 Muti-head self attention
-
优点
- 拓展了模型专注于不同位置的能力
- 为注意力层提供了多个“表示子空间”,n个head则提供了n组Q、K、V查询矩阵,这些矩阵向量是随机初始化的,将输入嵌入投影到不同的表示子空间中
-
第一步,对每组不同的Q、K、V查询矩阵进行运算,得到对应的Q、K、V矩阵

-
第二步,使用n个不同的Q、K、V权重矩阵进行自注意力计算,得到n个不同的Z矩阵
-
但是前馈神经网络层并不需要八个矩阵,它只需要一个矩阵(每个单词一个向量),因此需要将这个八个矩阵压缩为一个矩阵
-
方法:使用一个额外的权重矩阵将他们相乘,得到最终的矩阵输出

-
-
总体流程

3.4 Position embedding
模型需要编码序列中单词的顺序,transfomer为每个输入嵌入增加了一个向量。这些向量遵循模型学习的特定模式,有助于确定每个单词的位置,或序列中不同单词之间的距离。
-
直观图

3.5 Residual connection
每个编码器中的每个子层周围都有一个残差连接,然后是层归一化步骤。

具体可视化如下:

全局可视化如下:

3.6 Final Linear and Softmax Layer

- 将解码器输出的向量通过线性层映射到n_word维的向量空间,n_word为字典中词汇数量。
- 然后将这个n_word维的向量通过softmax层映射为每个词汇的概率,最后选择概率最高的关联词汇作为该时间步的输出。









